公司邮箱AI智能写信

时间:2025-09-09 16:33:28 作者:阿里邮箱服务中心-郑老师

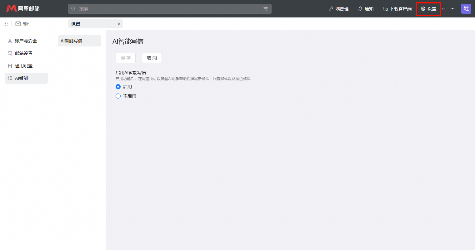
一、功能概述

启用功能后,在写信页可以唤起AI助手帮助你撰写新邮件、回复邮件以及润色邮件。

设置路径:设置-AI智能-AI智能写信,默认为开启状态。

image

二、体验智能写信

1、进入写信页面。

image

2、点击智能写信或提示输入框。

image

3、输入问题或提示词,对AI提问,确认内容后点击插入即可。

image


TAG标签:
x